deepfacelab中文网

 找回密码
 立即注册(仅限QQ邮箱)
查看: 1737|回复: 14

模型中的天花板-640和512模型

[复制链接]

1

主题

33

帖子

1万

积分

高级丹圣

Rank: 13Rank: 13Rank: 13Rank: 13

积分
13265
 楼主| 发表于 2026-1-13 21:57:04 | 显示全部楼层 |阅读模式
星级打分
  • 1
  • 2
  • 3
  • 4
  • 5
平均分:NAN  参与人数:0  我的评分:未评
本帖最后由 654550006 于 2026-1-13 23:44 编辑

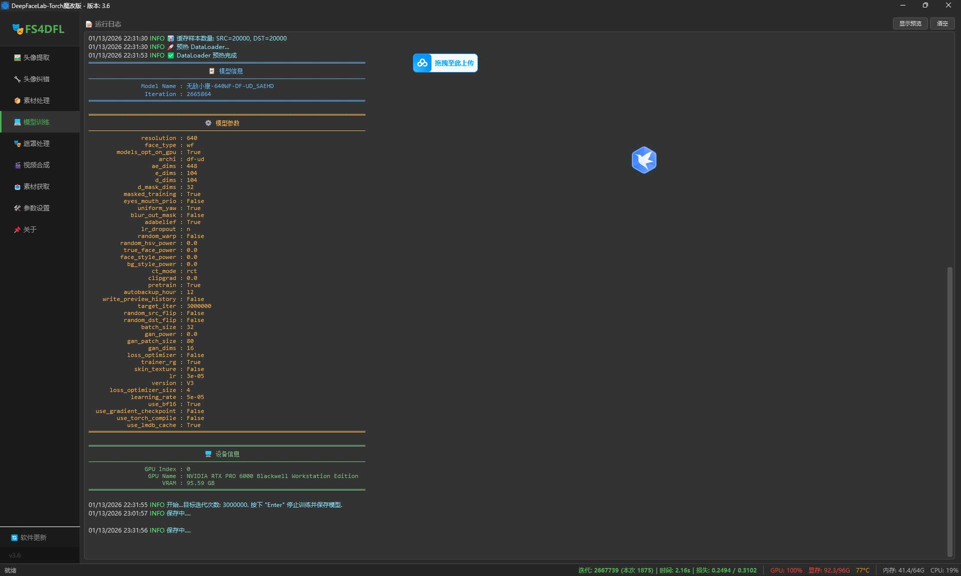
] 116076BC1794D95A1610C3CD3EDBA1C7.png 1140C58B0F663BF2AA460766EEC25B21.png 000.png F49CAB48EEA013A55301314C00F33BF0.jpg 8D49BFAC35EDB636C50AE178A1E5C638.jpg 90AE9EBC9D73843DEC76573B95D1681B.jpg 78D6F192F3C3346FF0E245CAB25C239A.jpg 5568086CBB9393A77DFDA2F5BFD2B43F.jpg

评分

参与人数 1贡献 +1 收起 理由
leeso + 1 十分给力!

查看全部评分

回复

使用道具 举报

4

主题

36

帖子

504

积分

高级丹师

Rank: 5Rank: 5

积分
504
发表于 2026-1-13 21:59:22 | 显示全部楼层
什么显卡,眼馋一下
回复 支持 反对

使用道具 举报

12

主题

375

帖子

3604

积分

高级丹圣

Rank: 13Rank: 13Rank: 13Rank: 13

积分
3604

万事如意节日勋章

发表于 2026-1-14 08:23:29 | 显示全部楼层
分享一下,大家试试呗
回复 支持 反对

使用道具 举报

0

主题

8

帖子

188

积分

高级丹童

Rank: 2

积分
188
发表于 2026-1-14 09:00:04 | 显示全部楼层
ulu 发表于 2026-1-13 21:59
什么显卡,眼馋一下

我知道 但不知道能不能说
回复 支持 反对

使用道具 举报

40

主题

237

帖子

1582

积分

初级丹圣

Rank: 8Rank: 8

积分
1582
发表于 2026-1-14 09:59:16 | 显示全部楼层
能不能分享下模型  付零食也可以啊 看着好牛
回复 支持 反对

使用道具 举报

40

主题

237

帖子

1582

积分

初级丹圣

Rank: 8Rank: 8

积分
1582
发表于 2026-1-14 10:06:10 | 显示全部楼层
ulu 发表于 2026-1-13 21:59
什么显卡,眼馋一下

NVIDIA RTX A6000系列
回复 支持 反对

使用道具 举报

5

主题

51

帖子

1605

积分

初级丹圣

Rank: 8Rank: 8

积分
1605

开心娱乐节日勋章

发表于 2026-1-14 10:28:02 | 显示全部楼层
unclejay1197 发表于 2026-1-14 09:59
能不能分享下模型  付零食也可以啊 看着好牛

十几万配的主机,你拿零食换,天才
回复 支持 反对

使用道具 举报

40

主题

237

帖子

1582

积分

初级丹圣

Rank: 8Rank: 8

积分
1582
发表于 2026-1-14 14:11:21 | 显示全部楼层
脱氢乙酸钠 发表于 2026-1-14 10:28
十几万配的主机,你拿零食换,天才

模型 好吧
你哪个眼睛看到我要拿零食换主机了?
再说了 非要卖商用的 那发出来就直说呗 有啥关系
回复 支持 反对

使用道具 举报

5

主题

74

帖子

1309

积分

初级丹圣

Rank: 8Rank: 8

积分
1309
发表于 2026-1-19 13:23:13 | 显示全部楼层
厉害,这种实验精神是行业灯塔。
回复 支持 反对

使用道具 举报

32

主题

380

帖子

2864

积分

初级丹圣

Rank: 8Rank: 8

积分
2864
发表于 2026-1-19 22:04:38 | 显示全部楼层
jayluck 发表于 2026-1-19 13:23
厉害,这种实验精神是行业灯塔。

其实3080 20G显卡也能跑512丹。以时间换空间就可以。软件有这个参数
回复 支持 反对

使用道具 举报

QQ|Archiver|手机版|deepfacelab中文网 |网站地图

GMT+8, 2026-4-30 10:33 , Processed in 0.271064 second(s), 42 queries .

Powered by Discuz! X3.4

Copyright © 2001-2020, Tencent Cloud.

快速回复 返回顶部 返回列表